kopilkaurokov.ru - сайт для учителей

Создайте Ваш сайт учителя Видеоуроки Олимпиады Вебинары для учителей

Методическая разработка по курсовым

Нажмите, чтобы узнать подробности

Методическая разработка для написания курсовых

Вы уже знаете о суперспособностях современного учителя?
Тратить минимум сил на подготовку и проведение уроков.
Быстро и объективно проверять знания учащихся.
Сделать изучение нового материала максимально понятным.
Избавить себя от подбора заданий и их проверки после уроков.
Наладить дисциплину на своих уроках.
Получить возможность работать творчески.

Просмотр содержимого документа
«Методическая разработка по курсовым»

Государственное автономное профессиональное образовательное учреждение Чувашской Республики «Новочебоксарский химико-механический техникум» Министерства образования Чувашской Республики












Методическое указание

по выполнению курсовой работы


Учебно-методические пособия для студентов











Разработчики:

Морозова Е.А.

преподаватель Новочебоксарского химико- механического техникума Минобразования Чувашии













г. Новочебоксарск 2025




Морозова Е.А. Методическое указание по выполнению курсовой работы Учебно-методические пособия для студентов – Новочебоксарск: ГАПОУ ЧР НХМТ, 2025.- 41 с.


В учебно-методическом пособии для студентов представлены указания по выполнению курсовой работы.

Изложены методические рекомендации по выполнению курсовой работы. Приведены основные теоретические положения, задания к выполнению и пример проектирования базы данных.

Материалы пособия рекомендуются методистам и педагогам профессионального образования.



ОГЛАВЛЕНИЕ



ВВЕДЕНИЕ

4

1

Этапы выполнения работы

6

2.

Структура курсовой работы

6

3.

Образец курсовой работы

8

4.

Оформление курсовой работы

27

5.

Защита и критерии оценки курсовой работы

31

ПРИЛОЖЕНИЕ А Список рекомендованных источников

35


ПРИЛОЖЕНИЕ Б Примерная тематика курсовых работ

36


ПРИЛОЖЕНИЕ В Титульный лист

38

ПРИЛОЖЕНИЕ Г Примерное задание на выполнение курсовой работы

ПРИЛОЖЕНИЕ Д Отзыв на курсовую работу

39

41


ВВЕДЕНИЕ


Базы данных являются составной частью информационной системы, осуществляющей хранение и обработку данных в широком смысле, включая ввод и корректировку данных, удаление данных, выполнение различных запросов, арифметические и логические преобразования данных, составление отчетов, выдачу информации в различных формах на экране и в бумажном виде.

Целью курсовой работы является: изучение основ проектирования баз данных в различных приложениях; усвоение теоретических основ организации баз данных, включая принципы построения на концептуальном, логическом и физическом уровнях; получение навыков постановки и решения практических задач проектирования и эксплуатации баз данных.

Обычно проектирование начинается с выяснения задач, которые необходимо перенести с «бумажной технологии» на «безбумажную». Составляется их перечень, определяется необходимая информация для решения задач, формы входных и выходных документов. Структура данных организована в записи, файлы, массивы и т.п., согласно требованиям решаемых задач. Задачи, в свою очередь, реализуют достижение цели, поставленной перед разрабатываемой информационной системой. Поскольку базы данных являются составной частью информационной системы или автоматизированных рабочих мест, то они, как правило, ориентированы на конкретную профессиональную среду либо на технологическую цепочку, связывающую несколько видов профессиональной деятельности. Поэтому и цели разработки баз данных также связаны с целями соответствующих служб или отделов, но при этом проектирование баз данных имеет самостоятельные цели: увеличение оперативности обработки текущей информации служб; увеличение оперативности выдачи отчетности и статистики информации; обеспечение жизнедеятельности некоторой службы.

Методические указания предназначены для выполнения курсовой работы по дисциплине «Управление и автоматизация базами данных» студентами специальностей 09.02.07 «Информационные системы и программирование».

Выполнение курсовой работы направлено на приобретение обучающимися практического опыта по систематизации полученных знаний и практических умений, формированию профессиональных (ПК) и общих компетенций (ОК):

ОК 1 Выбирать способы решения задач профессиональной деятельности, применительно к различным контекстам.

ОК 2 Осуществлять поиск, анализ и интерпретацию информации, необходимой для выполнения задач профессиональной деятельности.

ОК 3 Планировать и реализовывать собственное профессиональное и личностное развитие.

ОК 4 Работать в коллективе и команде, эффективно взаимодействовать с коллегами, руководством, клиентами.

ОК 5 Осуществлять устную и письменную коммуникацию на государственном языке с учетом особенностей социального и культурного контекста.

ОК 6 Проявлять гражданско-патриотическую позицию, демонстрировать осознанное поведение на основе традиционных общечеловеческих ценностей.

ОК 7 Содействовать сохранению окружающей среды, ресурсосбережению, эффективно действовать в чрезвычайных ситуациях.

ОК 8 Использовать средства физической культуры для сохранения и укрепления здоровья в процессе профессиональной деятельности и поддержания необходимого уровня физической подготовленности.

ОК 9 Использовать информационные технологии в профессиональной деятельности.

ОК 10 Пользоваться профессиональной документацией на государственном и иностранном языках.

ОК 11 Планировать предпринимательскую деятельность в профессиональной сфере.

ПК 7.1 Выявлять технические проблемы, возникающие в процессе эксплуатации баз данных и серверов.

ПК 7.2 Осуществлять администрирование отдельных компонент серверов.

ПК 7.3 Формировать требования к конфигурации локальных компьютерных сетей и серверного оборудования, необходимые для работы баз данных и серверов.

ПК 7.4 Осуществлять администрирование баз данных в рамках своей компетенции

ПК 7.5 Проводить аудит систем безопасности баз данных и серверов с использованием регламентов по защите информации


1. Этапы выполнения работы


Основные этапы выполнения курсовой работы следующие:

1 Выбор темы курсовой работы. Закрепление тем курсовых работ производится заблаговременно с учетом пожеланий студента. На этом этапе составляется план курсовой работы.

При выборе темы курсовой работы необходимо исходить из практических интересов предприятия, на котором планируется учебная практика, в ходе которой появится возможность проявить свои теоретические знания, а также обогатить их практическими навыками.

2 Сбор и обработка литературных данных предусматривают использование как отечественных, так и иностранных публикаций.

3 Выбор объекта исследования и отработку методов исследования студент проводит по рекомендации преподавателя.

4 Выполнение курсовой работы и обобщение результатов исследования – наиболее ответственный этап выполнения курсовой работы. При обобщении результатов исследования необходимо четко формулировать основные положения и выводы. Отдельные наиболее показательные выводы могут быть проиллюстрированы в виде диаграмм, рисунков или чертежей.

5 После проверки курсовая работа выносится на защиту. Процедура защиты: доклад по материалам курсовой работы, в котором обосновываются цели, задачи курсовой работы, дается краткая характеристика полученных результатов и приводится выводы.

Критериями оценки, выставляемой студенту, служат хорошее владение материалом, точность ответов на вопросы при защите, оформление и содержание представленной курсовой работы.


2. Структура курсовой работы

Курсовая работа начинается с титульного листа стандартной формы, за которым следует лист задания, реферат, содержание работы, введение, основная часть, состоящая из нескольких разделов, заключение, библиографического списка, приложения. Задание к курсовой работе представлено в приложении.

Введение содержит цель проектирования базы данных, общий обзор работы, позволяющий составить общее представление об исследуемой проблеме, анализ современного состояния исследований, разработок в данной области и полученных результатах. Во введении может быть предложена краткая аннотация отдельных разделов работы.

Первый раздел касается исследования предметной области. Должен содержать:

  • описание предметной области;

  • описание возможных пользователей базы данных;

  • определение круга запросов и задач, которые предполагается решать с использованием созданной базы данных;

  • определение частоты решения задач и используемые при этом бизнес- правила.

Второй раздел содержит инфологическое проектирование базы данных.

В третьем разделе излагается логическое проектирование базы данных, включая логическую модель, полученную с помощью CASE-средства ERWin.

Четвертый раздел посвящен физическому проектированию базы данных, в том числе физическая модель ERWin.

Следующий раздел содержит руководство пользователя с экранными формами программного продукта:

  • назначение и функции программы;

  • описание категорий пользователей программы, разграничения прав пользователей;

  • описание последовательности пользовательских интерфейсов, реализующих каждую задачу;

  • описание входных и выходных данных.

Заключение содержит перечень основных результатов, полученных в работе, и сделанных выводов. В него могут включаться рекомендации относительно перспектив продолжения данной работы.



3. Образец курсовой работы

Содержание

Тема курсовой работы: «Разработка базы данных для интернет-магазина бытовой техники»

ВВЕДЕНИЕ

1.Проектная часть

1.1 Анализ предметной области

1.2 Описание основных сущностей ПО

2.Практическая часть

2.1 Создание базы данных

ЗАКЛЮЧЕНИЕ

СПИСОК ИСПОЛЬЗОВАННЫХ ИСТОЧНИКОВ


ВВЕДЕНИЕ


Современный рынок электронной коммерции стремительно развивается, и интернет-магазины бытовой техники становятся все более востребованными среди потребителей. Удобство выбора, возможность сравнения характеристик товаров и быстрая доставка делают онлайн-продажи привлекательной альтернативой традиционным магазинам. Однако эффективная работа интернет-магазина невозможна без надежной системы хранения и обработки данных, которая обеспечивает управление товарами, заказами, клиентами и другими критически важными процессами.

В данной курсовой работе рассматривается проектирование и реализация базы данных для интернет-магазина бытовой техники. Актуальность темы обусловлена необходимостью создания структурированной, масштабируемой и безопасной системы хранения информации, способной поддерживать работу онлайн-торговой площадки с большим ассортиментом товаров и высокой нагрузкой.

Цель работы – разработать оптимальную модель базы данных, обеспечивающую эффективное управление данными интернет-магазина. Для достижения этой цели поставлены следующие задачи:

- провести анализ предметной области и выявить ключевые сущности;
- спроектировать логическую и физическую модель базы данных;
- реализовать базу данных с использованием СУБД (например, MySQL или PostgreSQL);
- протестировать работоспособность базы данных на примере типовых запросов.

Объект исследования – процессы хранения и обработки данных в интернет-магазине.

Предмет исследования – проектирование и реализация реляционной базы данных для интернет-магазина бытовой техники.

Результатом работы станет функциональная база данных, готовая к интеграции с веб-приложением интернет-магазина, что позволит оптимизировать бизнес-процессы и повысить удобство работы пользователей.


  1. Проектная  часть


1.1 Анализ предметной области


Интернет-магазин бытовой техники – это система, позволяющая пользователям выбирать, заказывать и оплачивать товары онлайн. Для эффективной работы такого магазина необходима структурированная база данных, которая обеспечит хранение, обработку и быстрый доступ к информации о товарах, клиентах, заказах и других сущностях.

Описание предметной области  Основные процессы в интернет-магазине бытовой техники:
- Управление каталогом товаров (добавление, редактирование, удаление). - Оформление заказов и отслеживание их статусов.

- Учет клиентов и их персональных данных.

- Управление складскими запасами. - Обработка оплат и доставки.

- Формирование отчетов по продажам и аналитика. Основные сущности и их атрибуты  Товары (Products)  

- id – уникальный идентификатор.

- name – название товара.

- category_id – категория (холодильники, стиральные машины и т. д.).

- brand_id – производитель. - price – цена.

- description – описание.

- stock_quantity – количество на складе.

- warranty – гарантийный срок.

- rating – рейтинг товара.

Категории товаров (Categories)  

- id – уникальный идентификатор.

- name – название категории.

- parent_id – родительская категория (для иерархии).

Производители (Brands)  

- id – уникальный идентификатор.

- name – название бренда.

- country – страна производства.

Клиенты (Customers)  

- id – уникальный идентификатор.

- first_name, last_name – имя и фамилия.

- email – электронная почта.

- phone – телефон.

- address – адрес доставки.

- registration_date – дата регистрации.


Заказы (Orders)  

- id – уникальный идентификатор.

- customer_id – ссылка на клиента.

- order_date – дата заказа.

- total_amount – общая сумма.

- status – статус заказа (оформлен, оплачен, доставлен и т. д.).

- payment_method – способ оплаты.

- delivery_address – адрес доставки.

Состав заказа (Order_Items)  

- id – уникальный идентификатор.

- order_id – ссылка на заказ.

- product_id – ссылка на товар.

- quantity – количество.

- price_per_unit – цена за единицу на момент заказа.

Отзывы (Reviews)  

- id – уникальный идентификатор.

- product_id – ссылка на товар.

- customer_id – ссылка на клиента.

- rating – оценка (1-5).

- comment – текст отзыва.

- date – дата публикации.

Взаимосвязи сущностей (ER-диаграмма)  

- Customers → Orders (один ко многим).

- Orders → Order_Items (один ко многим).

- Products → Order_Items (один ко многим).

- Categories → Products (один ко многим).

- Brands → Products (один ко многим).

- Products → Reviews (один ко многим).


Основные бизнес-правила  

- Товар может принадлежать только одной категории (или подкатегории).

- Один клиент может оформить несколько заказов.

- Заказ может содержать несколько товаров.

- Товар может быть добавлен в заказ только при наличии на складе.

- Отзыв может оставить только зарегистрированный пользователь.

Проектирование базы данных для интернет-магазина бытовой техники требует учета всех ключевых сущностей и их взаимосвязей. Правильная организация данных позволит эффективно управлять ассортиментом, заказами и клиентами, обеспечивая быстрый и удобный поиск информации.


1.2 Описание основных сущностей ПО


Сущность  ‑  это собирательное понятие, некоторая абстракция реально существующего объекта, процесса, явления или некоторого представления об объекте, информацию о котором требуется хранить в базе данных.

Сущность предметной области - это класс объектов предметной области; по сути, это совокупность однотипных объектов.


Таблица 1.1 - Список сущностей предметной области

Название

Назначение

1

Пользователи

Название пользователей

2

Категории

Название категории

3

Заказы

Название заказов

4

Поставщики

Название поставщиков

5

Продукты

Название продуктов

6

Элементы заказов

Название элементов заказов

7

Обзоры

Название обзоров


Таблица 1.2 - Список атрибутов пользователей

Ключевое

поле

Название

Назначение

ПК (первичный ключ)

Код пользователей

Ключевое поле. Представляет собой первичный ключ. Это уникальное значение, соответствующее каждому пользователю.

Однако для идентификации каждого туриста первичного ключа недостаточно, так как каждый пользователь принадлежит определенной группе. Для этого будем использовать внешний ключ.

ВК

(внешний

ключ)

Название пользователей

С помощью данного внешнего ключа будет определено к какой группе принадлежит каждый пользователь.


ФИО



Почта



Номер телефона



Адрес



Пароль пользователя





Таблица 1.3- Список атрибутов категории

Ключевое

поле

Название

Назначение

ПК (первичный ключ)

Код категории

Ключевое поле. Представляет собой первичный ключ. Это уникальное значение, соответствующее каждой категории.

Однако для идентификации каждой категории первичного ключа недостаточно, так как каждая категория принадлежит определенной группе. Для этого будем использовать внешний ключ.

ВК

(внешний

ключ)

Название категории

С помощью данного внешнего ключа будет определено к какой группе принадлежит каждая категория.


Айди категории



Таблица 1.4 - Список атрибутов заказов

Ключевое

поле

Название

Назначение

ПК (первичный ключ)

Код заказов

Ключевое поле. Представляет собой первичный ключ. Это уникальное значение, соответствующее каждому заказу.

Однако для идентификации каждой туристической группы первичного ключа недостаточно, так как каждый заказ принадлежит определенной группе. Для этого будем использовать внешний ключ.

ВК

(внешний

ключ)

Пользователь айди

С помощью данного внешнего ключа будет определено к какой группе принадлежит каждый заказ.


Статус заказа



Общаяя сумма




Таблица 1.5- Список атрибутов поставщиков

Ключевое

поле

Название

Назначение

ПК (первичный ключ)

Код поставщиков

Ключевое поле. Представляет собой первичный ключ. Это уникальное значение, соответствующее каждому поставщику.

Однако для идентификации каждый состав группы первичного ключа недостаточно, так как каждый поставщик принадлежит определенной группе. Для этого будем использовать внешний ключ.

ВК

(внешний

ключ)

Название поставщиков

С помощью данного внешнего ключа будет определено к какой группе принадлежит каждый поставщик.


Имя поставщика



Имя контакта



Адрес



Номер телефона



Почта




Таблица 1.6- Список атрибутов продуктов

Ключевое

поле

Название

Назначение

ПК (первичный ключ)

Код продуктов

Ключевое поле. Представляет собой первичный ключ. Это уникальное значение, соответствующее каждому продукту.

Однако для идентификации каждого продукта первичного ключа недостаточно, так как каждый продукт принадлежит определенной группе. Для этого будем использовать внешний ключ.

ВК

(внешний

ключ)

Категория айди

С помощью данного внешнего ключа будет определено к какой группе принадлежит каждая категория.

ВК(внеш.ключ)

Поставщики айди

С помощью данного внешнего ключа будет определено к какой группе принадлежит каждый поставщик.


Название продуктов



Описание



Цена



Количество






Таблица 1.7 – Список атрибутов элементов заказов

Ключевое

поле

Название

Назначение

ПК (первичный ключ)

Код элементов заказов

Ключевое поле. Представляет собой первичный ключ. Это уникальное значение, соответствующее каждому элементу обзора.

Однако для идентификации каждый элемент обзора первичного ключа недостаточно, так как каждый элемент обзора принадлежит определенной группе. Для этого будем использовать внешний ключ.

ВК

(внешний

ключ)

Айди заказов

С помощью данного внешнего ключа будет определено к какой группе принадлежит каждый заказ.

ВК(внеш.ключ)

Айди продуктов

С помощью данного внешнего ключа будет определено к какой группе принадлежит каждый продукт.


Количество



Цена





Таблица 1.8 – Список атрибутов обзоров

Ключевое

поле

Название

Назначение

ПК (первичный ключ)

Код обзоров

Ключевое поле. Представляет собой первичный ключ. Это уникальное значение, соответствующее каждому обзору.

Однако для идентификации каждая ведомость продаж первичного ключа недостаточно, так как каждый обзор принадлежит определенной группе. Для этого будем использовать внешний ключ.

ВК

(внешний

ключ)

Продукт айди

С помощью данного внешнего ключа будет определено к какой группе принадлежит каждый продукт.

Вк(внеш.ключ)

Пользователь айди

С помощью данного внешнего ключа будет определено к какой группе принадлежит каждый пользователь.


Рейтинг



Комментарии






1.3 Инфологическая модель БД

Пользователи



Содержит

Поставщики

Обзор заказов

заказы

продукты

Имеется


Имеется

Имеется

обзоры

Принадлежит

1



М



1 1

1




М М М




1 1 1




М М М
















Рисунок 1 – Инфологическая модель БД







Таблица 1.9 - Инфологическая модель БД

Название связи

Сущности, участвующие в связи

Назначение

1

1:М

Пользователи - обзор

Одному пользователю принадлежит обзор

2

1:М

Обзор - продукты

Каждому обзору принадлежит продукт

3

1:М

Обзор – обзор заказов

Каждому обзору принадлежит обзор заказов

4

1:М

Обзор - заказы

Каждому обзору принадлежат заказы

5

1:М

Продукт – поставщики

Из продуктов выходит поставщик

6

1:М

Обзор заказов- поставщики

Из обзора заказов выходит поставщик

7

1:М

Заказ - поставщики

Из заказов выходит поставщик


1.4 Даталогическая модель


Таблица 1.10 – Список связей «пользователь»

Название

Идентификатор

Тип

Не пусто

Ограничение

1

Код пользователя

Kod_ users


Числовой

Да

ПК(первичный ключ)

2

ФИО

FIO­

Текстовый

Нет


3

почта

email

Числовой

Нет


4

Пароль пользователя

Password

Числовой

Нет


5

Номер телефона

phonenumber

Числовой

Нет


6

Адрес

Adress

Текстовый

Нет




Таблица 1.11 - Список связей «категории»

Название

Идентификатор

Тип

Не пусто

Ограничение

1

Категории айди

categoryid

Числовой

Да

ПК(первичный ключ)

2

Идентификатор родительской категории

parentcategoryid

Текстовый

Нет

ВК(внешний ключ)

3

Название категории

categoryname

Текстовый

Нет







Таблица 1.12 - Список связей «заказы»

Название

Идентификатор

Тип

Не пусто

Ограничение

1

Айди заказов

orderid

Числовой

Да

ПК(первичный ключ)

2

Айди пользователя

userid

Текстовый

Нет

ВК(внешний ключ)

3

Статус заказа

Status order

Числовой

Нет


4

Общая сумма

totalamout

Числовой

Нет



Таблица 1.13 - Список связей «поставщики»

Название

Идентификатор

Тип

Не пусто

Ограничение

1

Айди поставщиков

supplierid

Числовой

Да

ПК(первичный ключ)

2

Имя поставщиков

suppliername

Числовой

Нет


3

Имя контакта

contactname

Текстовый

Нет


4

адрес

Adress

Текстовый

Нет


5

Номер телефона

phonenumber

Числовой

Нет


6

почта

Email





Таблица 1.14 - Список связей «продукты»

Название

Идентификатор

Тип

Не пусто

Ограничение

1

Айди продуктов

productid

Числовой

Да

ПК(первичный ключ)

2

Айди категории

categiryid

Текстовый

Нет

ВК(внешний ключ)

3

Айди поставщиков

supplierid

Текстовый

Нет

ВК

4

Название продуктов

productname

Текстовый

Нет


5

описание

descriptoin

Текстовый

Нет


6

цена

price

Числовой

Нет


7

Количество запасов

stockquantity





Таблица 1.15 - Список связей «обзоры»

Название

Идентификатор

Тип

Не пусто

Ограничение

1

Обзоры айди

reviewid

Числовой

Да

ПК(первичный ключ)

2

Айди продуктов

productid

Текстовый

Нет

ВК(внешний ключ)

3

Айди пользователя

userid

Числовой

Нет


4

рейтинг

Rating

Текстовый

Нет


5

комментарии

Comment text

Текстовый

Нет










2 Практическая часть


2.1 Создание базы данных



Рисунок 2 – База данных средств


Ключевым объектом в базе данных являются таблицы. Таблицы состоят из строк и столбцов. Столбцы определяют тип информации, которая хранится, а строки содержат значения для этих столбцов.

Нами была создана база данных university. Теперь определим в ней первую таблицу. Опять же для создания таблицы в SQL Server Management Studio можно применить скрипт на языке SQL, либо воспользоваться графическим дизайнером. В данном случае выберем второе.

Для этого раскроем узел базы данных university в SQL Server Management Studio, нажмем на его подузел Tables правой кнопкой мыши и далее в контекстном меню выберем New - Table


Рисунок 3 – Узел базы данных


После этого нам откроется дизайнер таблицы. В центральной части в таблице необходимо ввести данные о столбцах таблицы.

Дизайнер содержит три поля: Column Name: имя столбца Data Type: тип данных столбца. Тип данных определяет, какие данные могут храниться в этом столбце. Например, если столбец представляет числовой тип, то он может хранить только числа. Allow Nulls: может ли отсутствовать значение у столбца, то есть может ли он быть пустым.

Затем опять же по клику на таблицу правой кнопкой мыши мы можем выбрать в контекстном меню пункт Select To 1000 Rows, и будет запущен скрипт, который отобразит первые 1000 строк из таблицы:

Рисунок 4 – Запускание скрипта, который отобразит первые 1000 строк из таблицы

Рисунок 5 - Запускание скрипта


Рисунок 6 - Запускание скрипта


Рисунок 7 - Запускание скрипта


Рисунок 8 - Запускание скрипта


Рисунок 9 - запускание скрипта


Рисунок 10 - запускание скрипта



Рисунок 11 - запускание скрипта



Рисунок 12 - запускание скрипта


























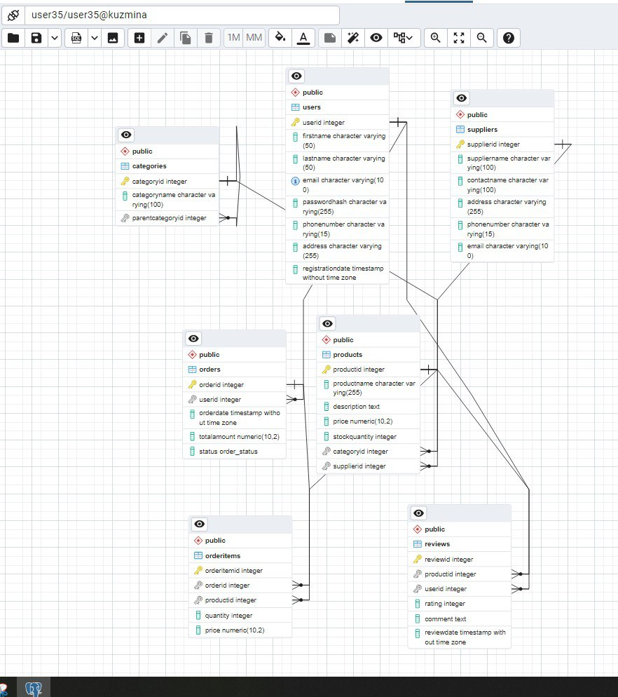
2.2 Схема связей БД


Рисунок 9 – Схема связей БД


















ЗАКЛЮЧЕНИЕ


В ходе выполнения курсовой работы была разработана база данных для интернет-магазина бытовой техники, которая позволяет эффективно управлять ассортиментом товаров, заказами, клиентами и другими ключевыми аспектами электронной коммерции.

В процессе проектирования были выполнены следующие этапы:

1. Проведен анализ предметной области и определены основные сущности.

2. Разработана концептуальная модель данных с использованием ER-диаграммы.

3. Создана реляционная модель, нормализованная до 3NF для минимизации избыточности и аномалий.

4. Реализована физическая модель в СУБД (например, MySQL или PostgreSQL) с необходимыми таблицами, связями, индексами и ограничениями.

5. Проверена работоспособность базы данных через тестовые запросы (SELECT, INSERT, UPDATE, DELETE).

Разработанная БД обеспечивает:

- Удобное хранение и поиск товаров по категориям, брендам и характеристикам.

- Эффективное управление заказами и отслеживание их статусов.

- Ведение учета клиентов и персонала.

- Генерацию отчетов для анализа продаж и популярности товаров.

В дальнейшем базу данных можно расширить, добавив функционал рекомендательных систем, интеграции с CRM или системами логистики. Также можно оптимизировать производительность за счет партиционирования таблиц и более сложных индексов.

Таким образом, поставленные цели курсовой работы достигнуты: создана структурированная и эффективная база данных, готовая к использованию в реальном интернет-магазине бытовой техники.


Конец примера курсовой работы

4. Оформление курсовой работы


В курсовой работе предъявляются единые требования к оформлению текстовой части, таблиц, иллюстраций и списка использованной литературы в соответствии нормативными документами:

В курсовой работе предъявляются единые требования к оформлению текстовой части, таблиц, иллюстраций и списка использованной литературы в соответствии нормативными документами:

ГОСТ 7.32 - 2001 Система стандартов по информации, библиотечному и издательскому делу. Отчет о научно- исследовательской работе. Структура и правила оформление.

ГОСТ 7.1-84. Система стандартов по информации, библиотечному и издательскому делу. Библиографическое описание документа. Общие требования и правила составления.

ГОСТ 7.12-93. Система стандартов по информации, библиотечному и издательскому делу. Библиографическая запись. Сокращение слов на русском языке. Общие требования и правила.

1. Общие требования

1.1 Работа должна быть отпечатана на одной стороне листа белой бумаги формата А4 через полуторный межстрочный интервал. Цвет шрифта – черный, высота букв, цифр и других знаков – не менее 1,8 мм (кегль шрифта не менее 14).

Разрешается использовать компьютерные возможности акцентировать внимания на определенных терминах, формулах, теоремах, применяя шрифты разной гарнитуры.

1.2 Текст работы следует набирать, соблюдая следующие размеры полей (мм):

левое – 20, правое – 10, верхнее – 20, нижнее – 20. Абзац (красная строка) должна отступать от начала текста на 1,25 мм.

1.3 Текст основной части работы необходимо разбить на разделы и подразделы. Каждый структурный элемент необходимо начинать с новой страницы.

1.4 Заголовки разделов, подразделов следует набирать с абзацного отступа с прописной буквы без точки в конце. Переносы и подчеркивания в заголовках не допускаются.

1.5 Расстояние между заголовками и текстом - не более 1,5 интервал

2. Нумерация страниц, разделов и т. д.

2.1 Работу нумеруют арабскими цифрами, начиная с введения. Страницы проставляют в по середине листа без точки.

2.2 Разделы помечают порядковой нумерацией (арабскими цифрами) в пределах всей работы, а введение, заключение не нумеруют.

2.3 Подразделы нумеруют арабскими цифрами в пределах каждого раздела. Номер подраздела состоит из номера раздела и подраздела, разделенных точкой, например: «2.3.» (третий подраздел второго раздела).

2.4 Иллюстрации (кроме таблиц) обозначают словом «Рисунок 1» и нумеруют в пределах каждого раздела последовательно арабскими цифрами. Далее под рисунком приводят его название. Иллюстрации, в том числе таблицы, схемы, графики и рисунки, которые расположены на отдельных страницах работы, включают в общую нумерацию страниц. Не допускается перенос названия рисунка, на другую страницу оставив сам рисунок.

2.6 Таблицы нумеруют последовательно арабскими цифрами, «Таблица 1». Надпись размещают над таблицей справа, без абзацного отступа.

2.7 Формулы нумеруют арабскими цифрами в пределах всей работы.

3. Оформление иллюстрации

3.1 Рисунки должны быть выполнены черной тушью или черными чернилами на белой бумаге.

Фотографии размерами менее формата А4 следует наклеивать на листы белой бумаги, оформлять в приложении.

3.2 Иллюстрации должны быть расположены так, чтобы их было удобно рассматривать и без поворота или с поворотом по часовой стрелке после первой ссылки на них. Иллюстрации должны иметь наименование. При необходимости их снабжают поясняющими данными (подрисуночный текст). Наименования иллюстраций и поясняющие данные располагают под иллюстрацией. Иллюстрации лучше выносить в приложения.

3.3 Диаграммы и графики, отражающие относительные величины, должны быть выполнены на основании абсолютных данных анализа, изложенных в таблицах.

4. Оформление таблиц

4.1 Цифровой материал, как правило, должен быть сгруппирован в таблицы. Таблица должна иметь тематический заголовок. Справа в верхнем углу таблицы над соответствующим заголовком помещают надпись «Таблица» с указанием ее номера.

4.2 Заголовки граф должны начинаться с прописных букв, подзаголовки – со строчных, если они составляют одно предложение с заголовком, и с прописных, если они самостоятельные.

4.3 Таблицу следует размещать после первого упоминания о ней в тексте или на следующей странице. Таблицу с большим количеством строк, не умещающихся на одной полной странице, допускается переносить на другой лист с нумерацией граф и надписью «Продолжение таблицы…». В таблицах должны быть правильно указаны единицы измерения величин. Физические величины следует приводить в Международной системе единиц СИ.

4.4 Если повторяющийся в графе таблице текст состоит из одного слова, его допускается заменить знаком повторения « - - »; если из двух и более слов, то при первом повторении его заменяют словами «То же», а далее знаком повторения. Не допускается ставить кавычки вместо повторяющихся цифр, знаков, марок, математических и химических символов. Если цифровые или иные данные в какой-либо ячейке таблицы не приводится, то в ней ставят прочерк.

5. Оформление библиографического списка

5.1 Список литературы должен содержать перечень фактических источников, используемых при выполнении курсовой работы, которые следует располагать в порядке появления ссылок на них в тексте.

(Примеры приведены в соответствии с ГОСТ Р 7.0.100– 2018 «Библиографическая запись. Библиографическое описание. Общие требования и правила составления».

Книга под фамилией автора


Описание книги начинается с фамилии автора, если книга имеет авторов не более трех.

    1. автор:

Петушкова, Г.И. Проектирование костюма: учеб. для вузов / Г.И. Петушкова. - М.: Академия, 2004. -416 с.

Борисова, Н.В. Мифопоэтика всеединства в философской прозе М.Пришвина: учеб. - метод, пособие / Н.В. Борисова. - Елец: Изд- во Елецкого гос. ун-та, 2004. - 227 с.

Краснова, Т.В. Древнерусская топонимия Елецкой земли: монография. - Елец: Изд-во Елецкого гос. ун-та, 2004. - 157 с.

    1. автора:


Нуркова, В.В. Психология [Текст]: учеб. для вузов / В.В. Нуркова, Н.Б. Березанская. - М.: Высш. образование. - 2005. - 464 с.

Кузовлев, В.П. Философия активности учебной деятельности учащихся: монография / В.П. Кузовлев, А.В. Музальков. - Елец: Изд- во Елецкого гос. ун-та, 2004. - 219 с.

3автора:

Максимов, Н.В. Архитектура ЭВМ и вычислительных систем: учеб. для вузов / Н.В. Максимов, Т.Л. Партыка, И.И. Попов. - М.: Инфра - М, 2005.-512 с.

Душков, Б.А. Психология труда, профессиональной, информационной и организационной деятельности: учеб. пособие для вузов / Б.А. Душков, А.В. Королев, Б.А. Смирнов. - М: Академический проект, 2005.-848 с.

Книга под заглавием


Описание книги дается на заглавие, если книга написана четырьмя и более авторами. На заглавие описываются коллективные монографии, сборники статей и т.п.


История России: учебник / А.С.Орлов [и др.]. - 2-е изд., перераб. и доп. — М.:ТК Велби, Изд-во Проспект, 2005. — 520 с.

Мировая художественная культура: в 2-х т. / Б.А.Эренгросс [и др.]. - М.: Высшая школа, 2005. - Т.2. - 511 с.

Комплекс контрольных заданий и тестов по экономическому анализу: учеб-метод, пособие для вузов / А.А.Сливинская [и др.]. — Елец: Изд-во Елецкого гос. ун-та, 2003. - 73 с.

Теория и практика дистанционного обучения: учеб. пособие для студентов пед. вузов / М.Ю.Бухаркина [и др.]; под ред. Е.С.Полат. - М.: Академия, 2004. - 416 с.

Михаил Пришвин: актуальные вопросы изучения творческого наследия: материалы международ, науч. конференции, посвящ.130-летию со дня рождения писателя. - Елец: Изд-во Елецкого гос. ун-та, 2003. -Вып. 2. - 292 с .

Материалы науч.-практ. конференции юридического ф-та Елецкого гос. ун-та им. И.А.Бунина: - Елец: Изд-во Елецкого гос. ун- та, 2003. -Вып.4. - 138 с.

Статья

Журнала Медиа. Информация. Коммуникация : МИК : международный электронный научнообразовательный журнал / учредитель Московский государственный гуманитарный университет им. М. А. Шолохова ; редакционная коллегия: И. В. Жилавская (главный редактор) [и др.]. – Москва, 2014 – . – Ежемес. – ISSN 2313-755X. – URL: http://mic.org.ru/index.php (дата обращения: 02.10.2014). – Текст : электронный.

из газеты

Петров, В.Г. Богато то общество, в котором дороги люди: монолог о главном / В.Г. Петров // Липецкая газета. - 2004. - 7 апр.

В аналитическом описании статьи из газеты область количественной характеристики (страница) указывается, если газета имеет более 8 страниц.







Электронный ресурс в виде web-страницы

Грязев, А. «Пустое занятие»: кто лишает Россию права вето в СБ ООН : в ГА ООН возобновлены переговоры по реформе Совета Безопасности / А. Грязев. – Текст : электронный // Газета.ru : [сайт]. – 2018. – 2 февр. – URL: https://www.gazeta.ru/politics/2018/02/02_a_11634385.shtml (дата обращения: 09.02.2018).

План мероприятий по повышению эффективности госпрограммы «Доступная среда». – Текст : электронный // Министерство труда и социальной защиты Российской Федерации : официальный сайт. – 2017. – URL: https://rosmintrud.ru/docs/1281 (дата обращения: 08.04.2017)

6 Оформление приложений

6.1 Приложения оформляют как продолжение работы на последующих страницах или виде отдельной части, располагая их в порядке появления ссылок на них в тексте.

6.2 Каждое приложение начинают с нового листа (страницы). Приложение должно иметь заголовок с указанием вверху справа страницы слова «ПРИЛОЖЕНИЕ». Приложение должно иметь содержательный заголовок.

6.3 Если в работе одно приложение, его обозначают словом «ПРИЛОЖЕНИЕ». Если в работе более одного приложения, их обозначают, арабскими цифрами начиная с «ПРИЛОЖЕНИЕ А».

Буквы Ё, Й, Я, Ы, Э не применяют

5. Защита и критерии оценки курсовой работы

Процедура защиты курсовой работы включает в себя выступление студента с использованием презентации работы в программе Microsoft Power Point (5-8 минут) и ответы на вопросы преподавателя – руководителя.

  1. Все слайды должны быть выдержаны в едином стиле; Фон слайда должен быть элементом второго плана и не заслонять информацию;

  2. Использовать можно не более 3 цветов на одном слайде (один для фона, второй для заголовка, третий для текста);

  3. Количество слайдов не менее 10 но не более 20;

  4. Первый - титульный, содержит организацию , название работы, ФИО автора, руководителя; город, год;

  5. Второй слайд- актуальность темы, цели, задачи. Если информации много, можно разбить на большее количество слайдов (например цели на 3, задачи на 4 слайде);

  6. Далее указывается объект исследования с его реквизитами (фото);

  7. Затем данные практической части, по которым устно студент дает заключения;

  8. Слайд должен содержать минимум текстовой информации, максимум практической информации (табличные данные, расчеты, графики, диаграммы и пр.);

  9. Каждая часть информации должна быть логически завершена;

  10. Наиболее важная часть информации помещается в центре слайда;

  11. Допускается помещать картинки, рисунки, графические дополнения соответствующие содержанию основной темы;

  12. Качество изображения должно быть четким, без резких контрастов; читаемым с экрана проектора;

  13. Текстовая часть должна иметь удобное восприятие (соотношение размера шрифта к промежутка между буквами от 1:0,375 до 1:0,75);

  14. Длина строки не более 36 знаков;

  15. Расстояние между абзацем не более 2 интервалов, внутри абзаца не более 1,5 интервала;

  16. В последнем слайде повторяем первый титульный слайд.

Студент должен тщательно подготовиться к защите: внимательно прочитать содержание отзыва руководителя, внести необходимые изменения и поправки по замечаниям, сделать необходимые дополнения.

На защите студент должен уметь обоснованно и доказательно раскрыть сущность темы, обстоятельно ответить на поставленные вопросы.

Окончательная оценка за курсовую работу проставляется после защиты её студентом, работа оценивается дифференцированно, с учетом качества её выполнения и ответов студента на вопросы во время защиты.

В ходе защиты работы студент должен показать владение материалом по избранной теме и своими знаниями подтвердить самостоятельность выполнения курсовой работы. В результате защиты оценивается и представленная курсовая работа, и ответы студента на вопросы.

Критерии оценки

Итоговая оценка "отлично" выставляется в том случае, если студент четко обозначил цели и задачи своей работы, полностью раскрыл содержание проблемы, сумел сформировать самостоятельные выводы, точно и верно ответил на поставленные вопросы; при защите курсовой работы показал высокий уровень знаний.

Итоговая оценка "хорошо" выставляется в том случае, если курсовая работа соответствует предъявляемым требованиям; однако автор не сумел ответить на некоторые вопросы при ее защите.

Итоговая оценка "удовлетворительно" выставляется в том случае, если студент не сумел выполнить некоторые требования, предъявляемые к курсовой работе, в частности не сумел сформулировать самостоятельные выводы; а также испытывал затруднения при ее защите.

Оценка "неудовлетворительно" выставляется в том случае, если студент полностью проигнорировал требования, предъявляемые к курсовой работе.

ЗАКЛЮЧЕНИЕ


В настоящих методических указаниях рассмотрен порядок выполнения курсовой работы по дисциплине «управление и автоматизация базы данных». В методических указаниях:

-даны рекомендации по структуре и последовательности выполнения курсовой работы;

-приведены темы курсовых работ;

-представлен вариант выполнения курсовой работы.



ПРИЛОЖЕНИЕ А

СПИСОК РЕКОМЕНДОВАННЫХ ИСТОЧНИКОВ



  1. Бекаревич Ю.Б., Пушкина Н.В. СУБД Access для Windows 95 в приме- рах. – СПб.: BHV – Санкт-Петербург, 2024. – 400 с.

  2. Вейскас Д. Эффективная работа с Microsoft Access 2003: учебный курс. – СПб., Питер, 2023. – 398 с.

  3. Гончаров А. Access 7.0 в примерах. – СПб.: Питер, 2025. – 256 с.

  4. Золотова С.И. Практикум по Access. – М.: Финансы и статистика, 2024. – 144 с.

  5. Карпов Б. Microsoft Access 2016: справочник – СПб.: Питер, 2025. – 416

с.

  1. Коннолли Т., Бегг К., Страчан А. Базы данных. Проектирование, реали-

зация и сопровождение. Теория и практика. – М.: Вильямс, 2023.- 1120 с.

  1. Кренке Д.М. Теория и практика построения баз данных: Учебное посо- бие. – СПб.: Питер, 2024. – 786 с.

  2. Робинсон С. Microsoft Access 2016: учебный курс. – СПб., Питер, 2023. – 476 с.

  3. Харитонова И., Вольман Н. Программирование в Access 2016: учебный курс. – СПб., Питер, 2023. – 480 с.

  4. Харитонова И. Самоучитель: Office Access 2020. – СПб., Питер, 2024. – 464 с.

  5. Хомоненко А.Д., Цыганков В.М., Мальцев М.Г. Базы данных: Учебник для высших учебных заведений - СПб.: КОРОНА принт. -2023. - 736 с.


ПРИЛОЖЕНИЕ Б

Примерная тематика курсовых работ

1. Создание макета базы данных организации оптовой или розничной торговли

2. Создание макета базы данных библиотеки с распределённой территориальной структурой

3. Создание макета базы данных организации автоматизации ведения кадрового учёта промышленного предприятия

4. Создание макета базы данных организации автоматизации учёта вкладчиков и депозитов банка

5. Создание макета базы данных организации автоматизации учёта автотранспорта, его автопробега и плановых ремонтов для организации

6. Создание макета базы данных организации автоматизации расчёта себестоимости

единицы каждого вида продукции, выпускаемой некоторым предприятием

7. Создание макета базы данных организации автоматизированного учёта средств

вычислительной техники организации, с учётом её комплектующих

8. Создание макета базы данных автоматизации учёта программного обеспечения

организации, с учётом его различных версий и рабочих мест, на которых оно установлено

9. Создание макета базы данных автоматизации учёта программного и аппаратного

обеспечения организации, с учётом компонентов аппаратного обеспечения и различных

версий и рабочих мест программного обеспечения, на которых оно установлено

10. Создание макета базы данных автоматизации учёта транспортных средств сотрудниками подразделения ГИБДД региона РФ

11. Создание макета базы данных автоматизированного учёта категорий пользователей централизованной вычислительной системы, их прав и ресурсов, к которым разрешён доступ

12. Создание макета базы данных организации по прокату автомобилей

13. Создание макета базы данных организации по прокату медицинского оборудования

14. Создание макета базы данных автоматизированного учёта абонентов телефонной

компании

15. Создание макета базы данных, выполняющей строительные работы

16. Создание макета базы данных автоматизации учёта и реализации нефтепродуктов,

реализуемых нефтебазой

17. Создание макета базы данных автоматизированного учёта абонентов телефонной

компании

18. Создание макета базы данных организации по ремонту компьютерной техники и по установке и поддержке ПО

19. Создание макета базы данных организации занимающейся разработкой и реализацией программно-аппаратных средств защиты информации

20. Создание макета базы данных адвокатской фирмы

21. Создание макета базы данных юридической фирмы

22. Создание макета базы данных страховой компании

23. Создание макета базы данных автоматизированного учёта займов и вкладов в коммерческом банке

24. Создание макета базы данных автоматизированного ведения картотеки пациентов в городской поликлинике

25. Создание макета базы данных автоматизированного учёта документации, сопровождающей учебный процесс в организации среднего профессионального образования

26. Разработка базы данных для бутика обуви.

27. Муниципальный земельный контроль. Разработка базы.

28. Проектирование базы данных библиотеки.

29. База данных «Полицейский участок».

30. База данных «Магазин одежды».

31. База данных «Швейное оборудование».

32. База данных «Химическое производство».

33. База данных «Машиностроение».

34. База данных «Инструменты».

35. Разработка БД «Расписание занятий».

36. База данных «Учет расхода печатной продукции».

37. База данных для салона красоты.

38. Учет расхода материалов при производстве пластиковых окон.

39. База данных для интернет-магазина бытовой техники.

40. База данных «Учет отпуска рецептурных препаратов «.

41. База данных «Контроль проведения операций животных».

42. База данных для спа-салона.

43. База данных «Проектирование объектов строительства».

44. База данных «Продажа ювелирных изделий».


Государственное автономное профессиональное образовательное учреждение Чувашской

Республики «Новочебоксарский химико-механический техниум» Министерства образования Чувашской Республики










Курсовая работа


Тема: Разработка базы данных для интернет-магазина бытовой техники


КР 09.02.07 22-ИО-226.10.00 ПЗ













Студент ____________


Преподаватель Морозова Е.А.









Новочебоксарск 2025

ПРИЛОЖЕНИЕ Г

Государственное автономное профессиональное

образовательное учреждение Чувашской Республики

«Новочебоксарский химико-механический техникум»

Министерства образования Чувашской Республики





УТВЕРЖДЕННО

приказом директора техникума

№_« ___ » ____________ 20 __ г.


ЗАДАНИЕ

на выполнение курсовой работы


по МДК07.01 Управление и автоматизация базами данных


Тема: Разработка базы данных для интернет-магазина бытовой техники


Студент: ________________________

ВВЕДЕНИЕ

1.Проектная часть

1.1 Анализ предметной области

1.2 Описание основных сущностей ПО

2.Практическая часть

2.1 Создание базы данных

ЗАКЛЮЧЕНИЕ

СПИСОК ИСПОЛЬЗОВАННЫХ ИСТОЧНИКОВ


Дата выдачи задания « ____ » _____________ 20__ г.


Заведующий отделением


Михеркина Т.А.

Руководитель курсовой работы


Морозова Е.А.


(Подпись, дата)


Студент


_______________


(Подпись, дата)




Государственное автономное профессиональное

образовательное учреждение Чувашской Республики

«Новочебоксарский химико-механический техникум»

Министерства образования Чувашской Республики




ОТЗЫВ НА КУРСОВУЮ РАБОТУ

____________________________________________________________________

(Ф.И.О. полностью)

___________________________________________________________________

(шифр и наименование специальности)

__________________________________________________________________

(тема курсовой работы)


__________________________________________________________________________________

(руководитель)


  1. Системно и последовательно ли работал студент над заявленной темой?

Да Нет

  1. Проявлял ли самостоятельность, творчество в процессе работы?

Да Нет

  1. Какова глубина проработки проблемы исследования?

  2. Оптимально |__| Достаточно |__| Недостаточно

4. Уровень выполнения исследования в практической части работы?

Оптимально |__| Достаточно |__| Недостаточно

  1. Представил ли материалы, подтверждающие его практическую деятельность?

Да Нет

  1. Своевременно ли выполнял работу согласно этапам календарного плана?

Да Нет

Показал ли студент при выполнении курсовой работы сформированность следующих общих и профессиональных компетенций:

  1. Понимание сущности и социальной значимости своей будущей профессии, устойчивый интерес к ней:

Оптимально |__| Достаточно |__| Недостаточно

  1. Умение организовывать собственную деятельность, выбирать типовые методы и способы выполнения профессиональных задач, оценивать их эффективность и качество:

Оптимально |__| Достаточно |__| Недостаточно

3. Умение осуществлять поиск и использование информации, необходимой для эффективного выполнения профессиональных задач, профессионального и личностного развития:

Оптимально |__| Достаточно |__| Недостаточно

4. Владение информационной культурой, умение анализировать и оценивать информацию с использованием информационно-коммуникационных технологий:

Оптимально |__| Достаточно |__| Недостаточно

5. Самостоятельно определять задачи профессионального и личностного развития, заниматься самообразованием:

Оптимально |__| Достаточно |__| Недостаточно

6. Осуществлять профессиональную деятельность в условиях обновления ее целей , содержания смены технологий, изменения нормативно-правовой базы:

Оптимально |__| Достаточно |__| Недостаточно

7. Решать проблемы, оценивать риски и принимать решения в нестандартных ситуациях:

Оптимально |__| Достаточно |__| Недостаточно

8. Работать в коллективе и команде, эффективно общаться с коллегами, руководством, потребителями:

Оптимально |__| Достаточно |__| Недостаточно

9. Брать на себя ответственность за работу членов команды (подчиненных), результат выполнения заданий:

Оптимально |__| Достаточно |__| Недостаточно

ПК 1.1. Выявлять потребность в товарах.

Оптимально |__| Достаточно |__| Недостаточно

ПК 1.2. Осуществлять связи с поставщиками и потребителями продукции.

Оптимально |__| Достаточно |__| Недостаточно

ПК 1.3. Управлять товарными запасами и потоками.

Оптимально |__| Достаточно |__| Недостаточно

ПК 1.4. Оформлять документацию на поставку и реализацию товаров.

Оптимально |__| Достаточно |__| Недостаточно

Вывод по итогам работы:

Соответствует ли работа требованиям, предъявляемым к курсовой работе по специальности:

Да Нет

Оформление работы соответствует требованиям стандарта

Да Нет

Замечания:_________________________________________________________

__________________________________________________________________

­­­­­­­­­­­­­­­­­­­­­­­­­­­­­­­­­­­__________________________________________________________________


Оценка ____________________________________________________________


Руководитель __________ ______________________________________

(подпись) (расшифровка подписи)

«______» __________________ __________

(число) (месяц) (год)



Получите в подарок сайт учителя

Предмет: Всем учителям

Категория: Уроки

Целевая аудитория: Прочее

Скачать
Методическая разработка по курсовым

Автор: Морозова Елена Александровна

Дата: 12.12.2025

Номер свидетельства: 678929

Похожие файлы

object(ArrayObject)#853 (1) {
  ["storage":"ArrayObject":private] => array(6) {
    ["title"] => string(116) "Методическая разработка конкурса курсовых работ среди 2 курсов"
    ["seo_title"] => string(65) "metodicheskaia_razrabotka_konkursa_kursovykh_rabot_sredi_2_kursov"
    ["file_id"] => string(6) "512706"
    ["category_seo"] => string(11) "informatika"
    ["subcategory_seo"] => string(12) "meropriyatia"
    ["date"] => string(10) "1559127187"
  }
}
object(ArrayObject)#875 (1) {
  ["storage":"ArrayObject":private] => array(6) {
    ["title"] => string(151) "Методическая разработка на тему: "Выбор двигателя. Кинематический расчёт привода.""
    ["seo_title"] => string(80) "metodicheskaia_razrabotka_na_temu_vybor_dvigatelia_kinematicheskii_raschiot_priv"
    ["file_id"] => string(6) "516420"
    ["category_seo"] => string(7) "prochee"
    ["subcategory_seo"] => string(7) "prochee"
    ["date"] => string(10) "1562229684"
  }
}
object(ArrayObject)#853 (1) {
  ["storage":"ArrayObject":private] => array(6) {
    ["title"] => string(119) "Методическая разработка на тему: "Технический уровень редуктора""
    ["seo_title"] => string(64) "metodicheskaia_razrabotka_na_temu_tekhnicheskii_uroven_reduktora"
    ["file_id"] => string(6) "516421"
    ["category_seo"] => string(7) "prochee"
    ["subcategory_seo"] => string(7) "prochee"
    ["date"] => string(10) "1562229980"
  }
}
object(ArrayObject)#875 (1) {
  ["storage":"ArrayObject":private] => array(6) {
    ["title"] => string(151) "Методическая разработка на тему: "Уточнённый (проверочный) расчёт валов редуктора""
    ["seo_title"] => string(80) "metodicheskaia_razrabotka_na_temu_utochnionnyi_proverochnyi_raschiot_valov_reduk"
    ["file_id"] => string(6) "516426"
    ["category_seo"] => string(7) "prochee"
    ["subcategory_seo"] => string(7) "prochee"
    ["date"] => string(10) "1562230580"
  }
}
object(ArrayObject)#853 (1) {
  ["storage":"ArrayObject":private] => array(6) {
    ["title"] => string(109) "Методическая разработка на тему: Условия равновесия рычага"
    ["seo_title"] => string(64) "metodicheskaia_razrabotka_na_temu_usloviia_ravnovesiia_rychaga_1"
    ["file_id"] => string(6) "516430"
    ["category_seo"] => string(7) "prochee"
    ["subcategory_seo"] => string(7) "prochee"
    ["date"] => string(10) "1562231258"
  }
}


Получите в подарок сайт учителя

Видеоуроки для учителей


Распродажа видеоуроков!
ПОЛУЧИТЕ СВИДЕТЕЛЬСТВО МГНОВЕННО

Добавить свою работу

* Свидетельство о публикации выдается БЕСПЛАТНО, СРАЗУ же после добавления Вами Вашей работы на сайт

Удобный поиск материалов для учителей

Проверка свидетельства